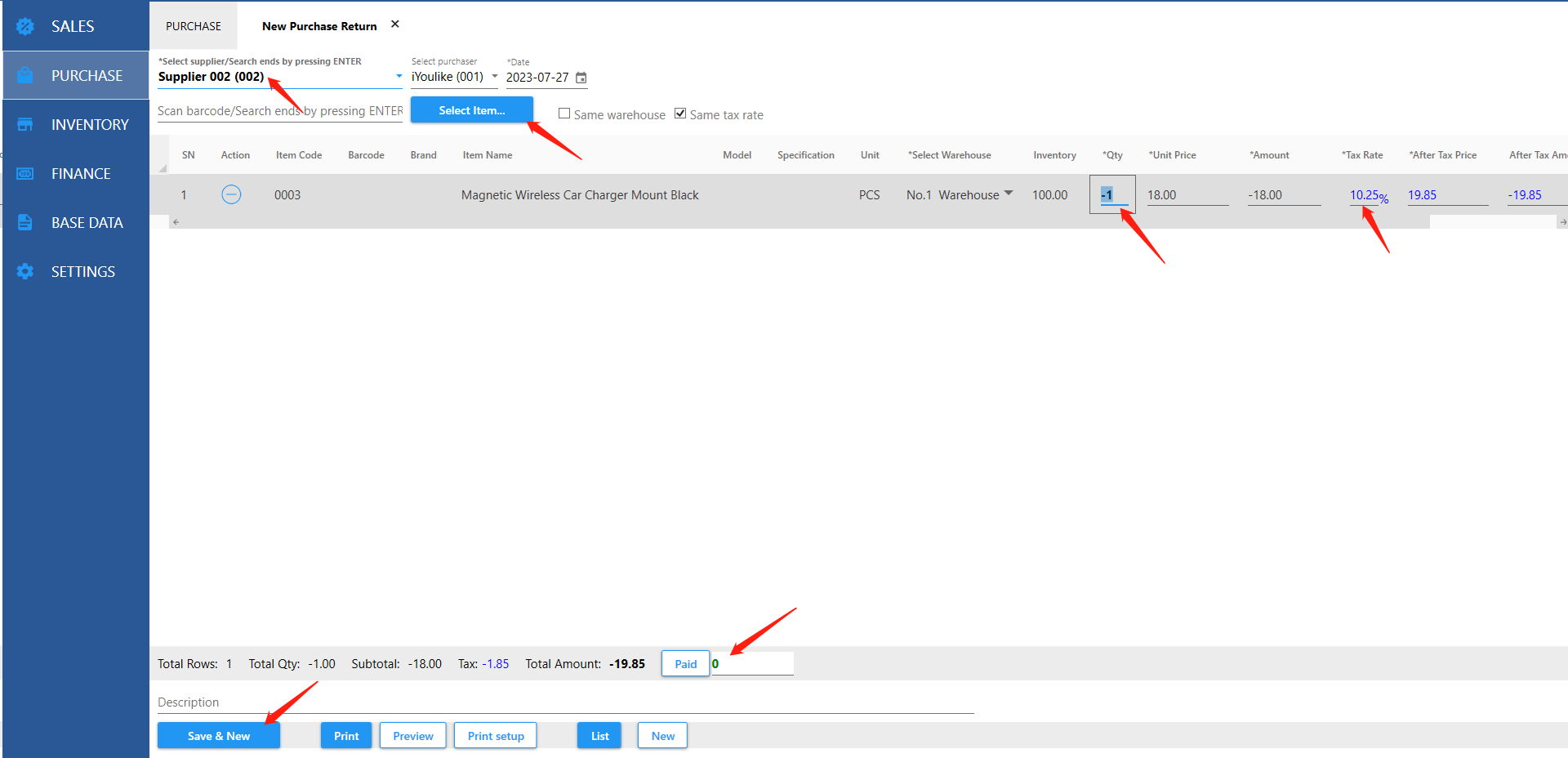
6.4.1 New Purchase Return

 

When items are returned to the supplier, a purchase return needs to be created and the inventory Qty will be reduced.

  

 

Notes:
1. The quantity and amount of purchase return are expressed as negative numbers
2. Paid
If no refund is received from the supplier, fill in 0,
If a refund has been received, enter the amount, and the refund is represented by a negative number.