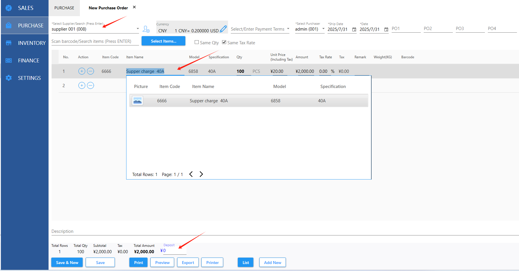
6.2.1 New Purchase Order

Purchase orders are used to place orders with suppliers. The items have not yet been received into the warehouse so the inventory Qty will not increase.

 

 

 

 

Print: